zurück
  Hausrat- und Inventarverwaltung
Ihr kompletter Hausrat auf einem USB - Stick.
Geeignet für die Betriebssysteme VISTA / WIN 7 / WIN 8 + 8.1 (32 u. 64 Bit)

Wollen Sie sichergehen, dass Sie nicht unterversichert sind?
Möchten Sie eine optimale Übersicht über Ihren Hausrat, Inventar, Kunstsammlungen, Bücher oder sonstige beliebige Gegenstände, dann empfehlen wir Ihnen die Hausrat- und Inventarverwaltung für PC und USB-Stick.

Die Hausrat- und Inventarverwaltung 10 kann alternativ zum PC auch auf einen USB-Stick installiert werden. Bei Verwendung vom USB-Stick befindet sich das Programm und auch alle eingegeben Daten auf dem Stick.
Der USB- Stick kann auf allen PCs mit Vista, WIN 7 und WIN 8 + 8.1 verwendet werden.
So haben Sie in einem Schadensfall immer alle benötigten Daten und Unterlagen für die Versicherung zur Hand.

Hausratverwaltung Hauptansicht.

 
   

Programm zur Verwaltung von Hausrat, Inventar oder ähnlichen Artikeln. Erfassung und Verwaltung des gesamten Hausrats, sowie Berechnung der Versicherungssumme für Ihre Hausratversicherung. Erfassung von Teilsummen eines Raumes, einer Kategorie oder einer beliebigen Auswahl von Datensätzen. Ermitteln Sie zum Beispiel den Wert aller Elektrogeräte oder aller Kunstgegenstände. Übersichtliche Darstellung aller eingegebenen Eigenschaften eines Artikels auf einer Bildschirmseite. Zur schnellen Erkennung des Artikels kann der Übersicht ein Bild, Grafik oder ein Foto hinzugefügt werden. Dieses Vorschaubild ist verknüpft mit den zugehörigen Dokumenten wie Rechnungen oder Garantie - Urkunden. Zusätzlich zur Hauptübersicht finden Sie verschiedene tabellarische Darstellungen der erfassten Artikel. In den Tabellen können Sie alle Datensätze anzeigen oder nur die Artikel eines Raumes bzw. einer Kategorie. Die Datensätze können nach Räumen, Kategorien, Hersteller oder Beschreibung gefiltert und zusätzlich nach verschiedenen Kriterien sortiert werden. Die integrierte Suchfunktion ermöglicht eine Filterung nach beliebigen Wörtern und Teilwörtern. Zu den vorgegebenen Räumen und Kategorien können weitere neue Kategorien und Räume hinzugefügt werden. Je nachdem, welche Artikel verwaltet werden, können Räume zugleich auch Schränke, Schubläden, Kartons oder ähnliche Behältnisse sein. Die erfassten Artikel können nach Excel und CSV exportiert werden. Es können Listen oder einzelne Datensätze mit Bild gedruckt werden. Per Mausklick ausgewählte und zusammengefasste Datensätze drucken. Nach vorgegebenen Kriterien gefilterte Datensätze drucken. Alle Druckaufträge können vor der Druckausführung über eine Druckvorschau betrachtet und geprüft werden. Mit der integrierten Etiketten–Druck–Funktion können Etiketten (Aufkleber) für die erfassten Gegenstände z.B. für Umzug-Kartons oder andere Behältnisse erstellt werden.
Zu jedem Datensatz können Fotos und / oder Dokumente wie z.B. Rechnungen oder sonstige Belege hinzugefügt werden. Ein Klick auf das Vorschaubild öffnet das zugehörige Dokument. Die Dokumente können im JPG – Bildformat sowie auch im PDF – Format vorliegen und einem erfassten Artikel zugeordnet werden. Ein Klick mit der linken Maustaste auf das Vorschaubild öffnet dieses Bild in Originalgröße. Ein Klick mit der rechten Maustaste öffnet das zugehörige Dokument. Ein 2. Dokument kann über Menü "Dokumente" hinzugefügt oder betrachtet werden. Diverse Such- und Filterfunktionen helfen Ihnen dabei, schnell einen Artikel aufzufinden. Durch die frei definierbaren Label (Bezeichnungsfelder) können Sie das Programm beliebig Ihren Bedürfnissen anpassen. Über das neu hinzugefügte Feld "Hyperlink" können Sie Beispielsweise direkt auf die Support- oder Hilfe- Seite eines Herstellers verweisen. Zur schnellen Erfassung Ihrer Daten können Datensätze wahlweise mit oder ohne Bild dupliziert werden. Erfassen und überwachen Sie eventuell vorhandene Garantiezeiten Ihrer Artikel. Die Felder Garantiezeiten können aber auch zur Erfassung von Verbrauchszeiten, Serviceintervallen oder ähnliches verwendet werden. Listen von Artikeln mit bevorstehendem Garantie-Ende können angezeigt und gedruckt werden. Sie finden ein Textfeld zur Erfassung von ausführlichen Anmerkungen zu jedem Artikel. Dieses Textfeld kann zur Eingabe von längeren Texten durch Doppelklick erweitert werden. Diese Bemerkungen können bei Bedarf auch gesondert ausgedruckt werden. Zur Datensicherheit kann optional für jeden Wochentag eine getrennte Sicherungskopie angelegt werden. So verfügen Sie über bis zu 7 Datensicherungen.
Zum schnellen Schriftverkehr mit Ihrer Versicherung finden Sie im Programm eine komfortable Brieferstellungs-Box mit integrierter Textverarbeitung.
HINWEIS: Die Hausratverwaltung ist zur Verwaltung des Hausrats als auch zur Verwaltung beliebiger andere Gegenstände geeignet. So verwalten Kunden damit Ihre Kunstgegenstände, Bücher, Filme, Dokumente und sonstige beliebige Sammlungen. Es kann eine unbegrenzte Anzahl von Datenbanken für verschiedene Häuser, Räume, Büros, Lager usw. angelegt werden. Die Fenstergröße ist frei skalierbar von 880 x 660 Pixel bis zur maximalen Bildschirmgröße.

Wichtige Funktionen der Hausrat- und Inventarverwaltung im Einzelnen:

  • Erfassung und Verwaltung des gesamten Hausrats.

  • Berechnung der Versicherungssumme.

  • Frei definierbare Label (Bezeichnungsfelder).

  • Es kann eine unbegrenzte Zahl von Datenbanken für Häuser, Räume, Büros, Lager usw. angelegt werden.

  • Verschiedene tabellarische Darstellungen der erfassten Artikel.

  • Filtern nach div. Kriterien wie z.B. Räumen, Kategorien, Hersteller, Beschreibungen etc.

  • Drucken Listen und / oder einzelner Datensatz mit Bild.

  • Einbinden von Fotos und PDF – Dokumenten.

  • Export nach CSV und Excel.

  • Diverse Filter- und Suchfunktionen.

  • Zusätzliches Datenfeld zur Eingabe einer Inventar-Nr.

  • Zusätzliches Feld Hyperlink (Internet, Hyperlink öffnen).

  • Zur schnelleren Datenerfassung Datensätze duplizieren.

  • Erfassung von Garantiezeiten oder Serviceintervallen, Verleih von Artikeln usw.

  • Liste von Artikeln mit bevorstehendem Garantie-Ende anzeigen und drucken.

  • Liste aller erfassten Dokumente anzeigen und drucken.

  • Textfeld für Anmerkungen zur Erfassung zusätzlicher Informationen.

  • Brief-Box mit integrierter Textverarbeitung zur Korrespondenz mit Ihrer Versicherung usw.

  • Optional für jeden Wochentag eine getrennte Sicherungskopie anlegen.

  • In der Listenansicht können Miniaturbilder zu den Artikeln angezeigt und gedruckt werden.

  • Fügen Sie den Datensätzen ihre Belege, Rechnungen, Beschreibungen, Bilder usw. hinzu.

  • Für Listenansichten und Tabellen alternative Farbdarstellung möglich.

  • Sehr leichte Handhabung auch ohne besondere Kenntnisse.

  • NEU! Verwendung auf einem USB-Stick



Erfassung von Garantiezeiten oder Serviceintervallen, Verleih von Artikeln usw.
Die Laufzeit kann unter Menü Optionen von Monate auf Tage umgestellt werden.



Tragen Sie hier Ihr Kaufdatum und die Garantie - Laufzeit ein.
Das Programm berechnet täglich aktuell die Garantie – Restlaufzeit und zeigt diese an.
Die Laufzeit kann optional auch von Monate auf Tage umgestellt werden.
Zum Beispiel zu Überwachung von Service-Intervallen für technische Geräte
oder auch zur Überwachung von auf begrenzte Zeit verliehenen Artikeln wie Bücher usw.

 

zurück
 
Ansicht Datensätze im Tabellenformat (Mit oder ohne Bild)
 
   
zurück
 
  Foto per Drag and Drop zu Datensatz hinzufügen.
 
   
zurück
  NEU Optionale Zusatzfelder für 2. Währung, Steuer und Schätzwert
 
   
zurück
  Diagramm Summen Kategorien
 
   
zurück
 

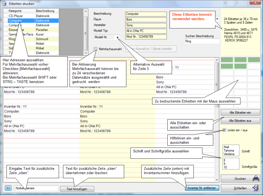
Etiketten (Aufkleber) drucken

 
   
zurück
   

Integrierte Briefbox

 
   

 

zurück
 
Integrierte Textverarbeitung mit Daten aus Brief - Box
 
   
   
  zurück
   

Karteikarte drucken Format DIN A5  (Optional Zoom von 100 % bis 50% verkleinern)

 
   
  zurück